Chat with us
, powered by
LiveChat
This website uses cookies. You can read about our cookie usage
here
. By closing this banner or continuing to use the website, you accept our use of cookies as described in our Cookies Policy.
로그인
언어들
english
русский
日本語
deutsch
中文
español
français
polski
العربية
български
čeština
dansk
ελληνικά
suomi
עברית
magyar
한국어
bahasa melayu
norsk
português
slovenščina
svenska
ไทย
tiếng việt
ZuluTrading Forex API Java Tutorial
ZuluTrading Binary API Java Tutorial
Back to the
ZuluTrading Forex API Reference
Back to the
ZuluTrading Binary API Reference
1. Introduction
This tutorial will instruct you on how to run the java sample application that uses ZuluTrade's trading API.
2. Prerequisites
To run the example application in Windows you need:
A jdk installation:
http://www.oracle.com/technetwork/java/javase/downloads/index.html
Eclipse IDE:
http://www.eclipse.org/downloads/packages/eclipse-ide-java-ee-developers/keplerr
Eclipse maven plugin:
http://eclipse.org/m2e/download/
(to install in eclipse go to: help->Install new software, add the m2e latest update site and follow the install procedure)
An active ZuluTrade account with access to trading API enabled
The sample eclipse project demonstrating the trading API, by clicking:
here
for the production environment
here
for the beta environment
A Java 8 jdk installation:
http://www.oracle.com/technetwork/java/javase/downloads/jdk8-downloads-2133151.html
Eclipse IDE for Java EE Developers:
http://www.eclipse.org/downloads/packages/eclipse-ide-java-ee-developers/lunasr2
An active ZuluTrade Binary Options account with access to trading API enabled
The sample eclipse project demonstrating the trading API, by clicking
here
.
3. How to run
Start eclipse
Create a new workspace (File->Switch workspace->other->) named "zulutradeWorkspace" under C:\
Unzip zulutrade-sample-trading-api-client.zip into C:\zulutradeWorkspace
Unzip zulutrade-sample-trading-api-binary-options-client.rar into C:\zulutradeWorkspace
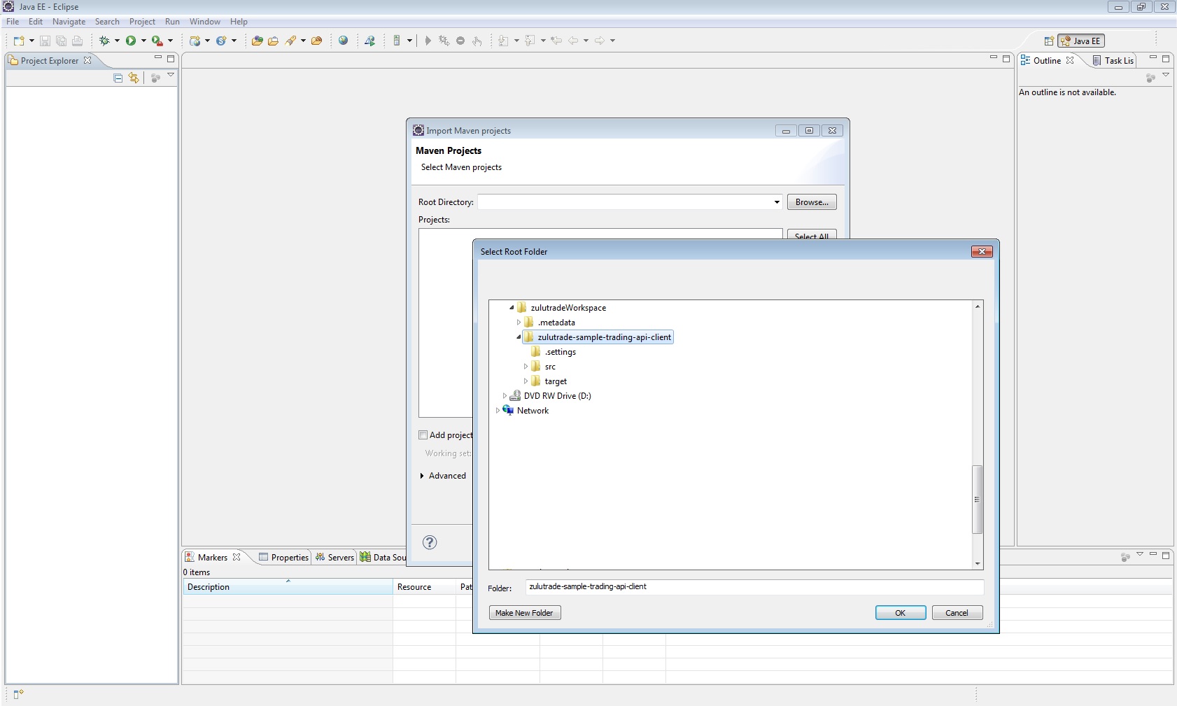
File->Import...->"Existing Maven Projects" and click "next"
Click on browse in the "Import Maven projects" window
Navigate to "C:\zulutradeWorkspace", select "zulutrade-sample-trading-api-client" and press "OK"
Navigate to "C:\zulutradeWorkspace", select "zulutrade-sample-trading-api-binary-options-client.rar" and press "OK"
In the next window tick "/pom.xml" if not already ticked and click "Finish"
The project is imported, you should be able to see it on the Project explorer
Navigate in project and open ZuluTradingSampleApp.java, the source will open in editor file
Navigate in project and open ZuluTradingBinaryOptionsSampleApp.java, the source will open in editor file
In editor fill in your zulu account credentials and save "ZuluTradingSampleApp.java" (Ctrl+s)
In editor fill in your zulu account credentials and save "ZuluTradingBinaryOptionsSampleApp.java" (Ctrl+s)
Go to ZuluTradingBinaryOptionsSampleApp, right click, Run as-> Java application
Go to ZuluTradingSampleApp, right click, Run as-> Java application
If everything went ok, the following output will be shown in console