Chat with us
, powered by
LiveChat
This website uses cookies. You can read about our cookie usage
here
. By closing this banner or continuing to use the website, you accept our use of cookies as described in our Cookies Policy.
Přihlášení
Jazyky
english
русский
日本語
deutsch
中文
español
français
polski
العربية
български
čeština
dansk
ελληνικά
suomi
עברית
magyar
한국어
bahasa melayu
norsk
português
slovenščina
svenska
ไทย
tiếng việt
ZuluTrading Forex API/Rates Stream Java Tutorial
Back to the
ZuluTrading Forex API Reference
1. Introduction
This tutorial will instruct you on how to run the java sample application to receive a rates stream.
2. Prerequisites
To run the example application in Windows you need:
A Java 8 jdk installation:
http://www.oracle.com/technetwork/java/javase/downloads/jdk8-downloads-2133151.html
Eclipse IDE for Java EE Developers:
http://www.eclipse.org/downloads/packages/eclipse-ide-java-ee-developers/lunasr2
An active ZuluTrade account with access to trading API enabled
The sample eclipse project demonstrating the rates streaming API, by clicking
here
.
3. How to run
Start eclipse
Create a new workspace (File->Switch workspace->other->) named "zulutradeWorkspace" under C:\
Unzip "zulutrade-sample-trading-api-feeds-client.rar" into C:\zulutradeWorkspace
File->Import...->"Existing Maven Projects" and click "next"
Click on browse in the "Import Maven projects" window
Navigate to "C:\zulutradeWorkspace", select "zulutrade-sample-trading-api-feeds-client.rar" and press "OK"
In the next window tick "/pom.xml" if not already ticked and click "Finish"
The project is imported, you should be able to see it on the Project explorer
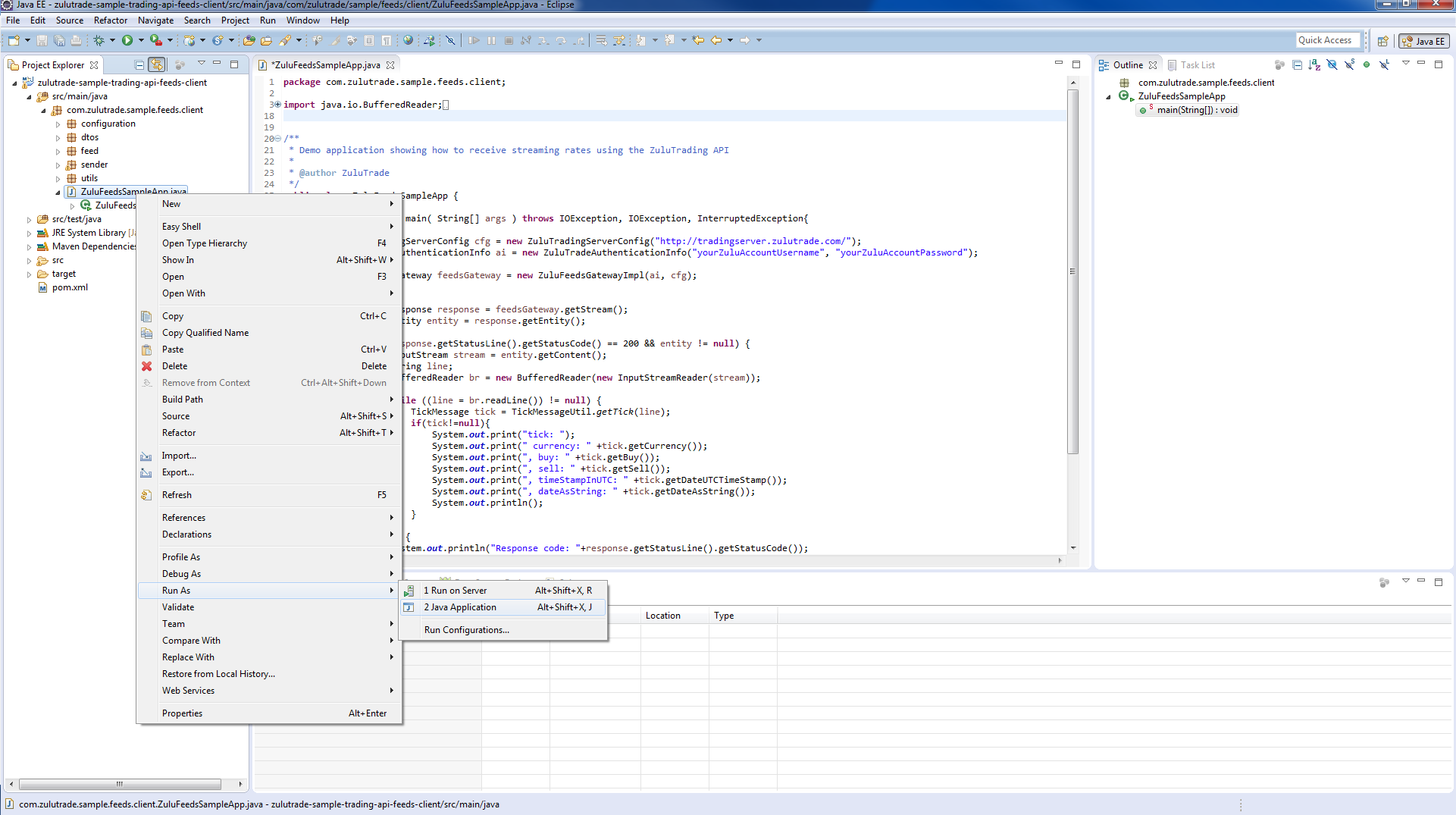
Navigate in project and open ZuluFeedsSampleApp.java, the source will open in editor file
In editor fill in your zulu account credentials and save "ZuluFeedsSampleApp.java" (Ctrl+s)
Go to ZuluFeedsSampleApp, right click, Run as-> Java application
If everything went ok, the following output will be shown in console